🎯聚焦 科技、软件与AI领域 的优质内容分享

每日精选 各种实用软件、AI工具、GitHub 优质项目、iOS&安卓(破解)脚本(软件)、4K影视资源与玩机技巧,让探索科技成为生活方式

💬 讨论组: @JianjiaoQun
🔍 频道索引: @TGSearchCNBot
📂 搜索群: @XiuerSearch
☁️ 云盘合集: @XiangxiuNBB
🎬 精品影视: @Oscar_4Kmovies

广告/合作: @XiangxiuerBot
我们不只是搬运资源,更在传递好奇与创造的力量
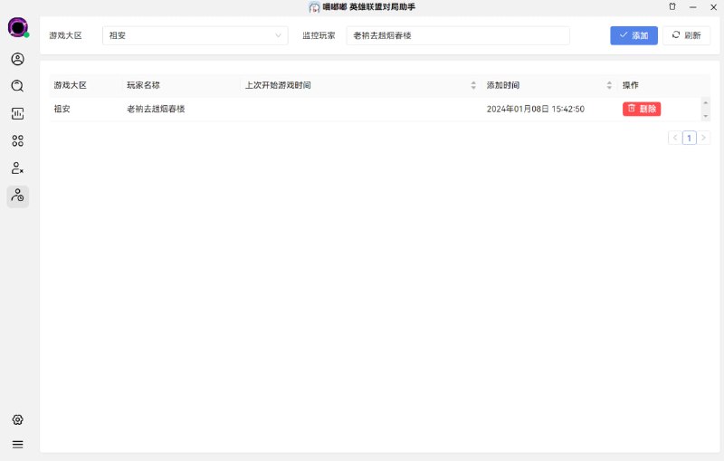
喵嘟嘟英雄联盟助手新版本已更新

版本更新说明

新增内容
1. UI界面系统级全量重写,显示更简洁,关键信息一目了然
2. 添加系统公告,异常情况及时告知父老乡亲
3. 全面支持所有服务器的使用,兼容新ID系统(MiaoDoDo#1234)的查询
4. 面板数据获取方式重写,对局时面板0.5秒加载完成!
5. 自动禁选的配置页面不再卡顿
6. 小窗贴合游戏客户端

本次更新为大版本更新适配新ID系统,请所有用户都进行更新,当然在新ID系统未上线至您所在大区,仍然可以使用旧版本。
如果您无法自动下载新版本 请前往 MiaoDoDo.com 下载最新版本
苹果商店 上架 看书神器APP 「极简阅读」·🉑换源

👑优点:评分高!无广告!UI简单干净!


▎软件介绍:
> 极简阅读器主要用于浏览txt、pdf类型的文件,文件可通过WIF传输的方式从电脑导入到手机
> 手机阅读可记录浏览页数
> 支持黑暗模式、护眼模式、语音播报,可更换字体样式。

------------------------------------
▎软件获取链接:
https://apps.apple.com/cn/app/%E6%9E%81%E7%AE%80%E9%98%85%E8%AF%BB%E5%99%A8/id1569793141


▎TestFlight内测资格获取:
https://t.me/+CItdAmuDTW4wYzg1


▎APP内部解锁码:
书源解锁码:#fuli#shuyuan

▼ 书源文件:
下载保存到手机文件,APP里选择iCloud导入,搜索小说名字即可观看
(挂全局代理搜索书源🔎更快 我试过了)

https://t.me/jianjiaoPD/4912?comment=325225

#小说 #iOS #书源 #电子书
------------------------------------
🦊 狐说发布:@jianjiaopd
💬 激情讨论组:@jianjiaoqun
一款Windows下免iTunes下载ipa的工具【免越狱】【免巨魔】【免iTunes】【 支持下载下架应用】

注意:此工具下载功能,苹果官方api查询版本id,反查版本号功能需要登录苹果id软件目录会生成【Config.ini】此处存储账号密码,请勿将此文件发给他人


🔔注意事项🔻
------------------------------------
>下新版•只填写软件id版本id请留空

>下旧版•填写软件id,加对应的版本id

>下架应用•填写软件id  版本id请留空,且账号之前下载过

>下架应用旧版•填写软件id  版本id,且账号之前下载过
------------------------------------
🌐 软件免下载地址 :无密码即保存
https://t.me/jianjiaoQUN/324893


👩🏻‍🌾 作者软件下载地址:密码huihui
https://wangfei.lanzoum.com/b0ei1zlje


打不开换这个   
https://wangfei.lanzoux.co/b0ei1zlje


📎 原文链接:
https://www.52pojie.cn/thread-1863801-1-1.html

#windows #iTunes #ipa #越狱 #巨魔 #旧版软件下载 #APP #软件
------------------------------------
🦊 狐说发布:@jianjiaopd
💬 激情讨论组:@jianjiaoqun
三星S24于1.18发布,支持生成式AI

Galaxy S24预计将带来Al视频处理功能和智能编辑功能,还能扩充现有照片内容。此外,One U1 6.1系统还将包含一个Al聊天机器人,能够回答问题和解決数学难题。
新系统还能在用户通话时记录关键信息,进而提供行动建议,还可能支持通话中的实时语言翻译功能。
在文本处理方面,Al还能将大段文本转换成三星笔记中格式正确的简短摘要。
三星还计划利用 Al深度学习技术,根据用户的手机使用模式提供更精准的电池保护。

#三星手机 #三星s24ultra #三星s24 #三星AI #s24ultra

🦊 狐说发布:@jianjiaopd
💬 激情讨论组:@jianjiaoqun
👍越狱新手小白必看|Misaka安装与使用教程,可以安装各种IPA文件,没有任何限制!!
(此教程需要全局代理,记得挂 VPN)


⚽️ Misaka苹果Ipa包下载
https://t.me/jianjiaoPD/4887?comment=324959

💀 巨魔官网介绍:
https://github.com/opa334/TrollStore

🤡 巨魔下载直达:
https://ios.cfw.guide/installing-trollstore/.
-------------------------------------
⚠️爱思助手签名只有七天时间,记得及时续签,不然打不开App

嫌麻烦就是购买个人证书

可以私聊 @xiangxiuer 购买,个人证书,有效期一年,软件只要证书还在有效期内,掉了包补哦,小伙伴们❤️

#trollstore2 #巨魔2 #Misaka
Media is too big
VIEW IN TELEGRAM
鸭部落官方公告:

在这里说一下,鸭奈飞的官网地址只有
Yanetflix.comNetflix.MOM
(鸭奈飞已经一去不复返了,后续做出合法合规的平台会公布!)
其他的都不是,均为冒充,我也关注到TG有个冒充我的假鸭鸭,竟然还骗鸭友的钱,相关的东西已经提交,大家认清楚。

假鸭奈飞赌博广告满天飞,大家千万千万千万不要点进去,不然这个年你不会好过的!
假鸭奈飞粗制滥造,纯Copy,资源也用的都是烂大街含有多种广告跑马灯这类资源,希望大家认清楚,可以用在线之家,多多视频,人人视频这类的,或者网盘保存下载自己看,足够满足了,这个假鸭鸭骗人钱不承认,都找到我这里来了,希望大家看清楚是否为我本人!

劝告你@YaYaChangZhu 做事情前,把人做好,来个真假李逵就可以无法无天?是人有脑子的都看得清楚你是玩意儿,早点关了,别进去的时候哭着,我会去看你的!

目前所有自称鸭奈飞回归的,均为假的,不要转钱!都是假的,大家如果遇到转账要钱的,不要信不要上当受骗,如果有人私聊你,一定要点开看信息或者私聊我是不是。

假冒鸭奈飞影视域名
yanaifei点com .tv .net .one .me
YaaNetflix点com 等

假冒本鸭Tg号:@YaYaChangZhu
假鸭奈飞群号:@YaNaiFei
具体看图!
别上当了!
🌟🌟推荐软件:又一款第三方电报APP 上线 Turrit

➡️ 支持平台:#Android #iOS

📁 软件简介:
一款新出的第三方telegram。除TG
本身的功能外,还有一些特色功能。

◉ 上传下载加速,最高提速20倍
◉ 发送前翻译,支持通过chatGPT翻译
◉ 可一键设置隐私,阻止陌生人拉进群
◉ 可通过扫QR码加好友
◉ 可移除Story

------------------------------------
这款软件 我最喜欢这个功能❤️
🤩-群组搜索
可根据分类和关键词检索,寻找到适合的频道和群。
🥳-订阅
像浏览朋友圈一样查看订阅频道的最新消息。


📱 App Store商店下载
https://apps.apple.com/cn/app/turrit/id6471781238


🤖 Google Play下载地址:
https://play.google.com/store/apps/details?id=org.telegram.group


🤖 Android APK:
https://image01.iturrit.com/turrit_apk/release/1.5.4.2.0_209/1.5.4.2.0_209_all.apk


#Turrit
#江苏 #无锡 跨年表演,无人机在百米高空表演舞龙🐲 这也太帅了吧!
Media is too big
VIEW IN TELEGRAM
Back to Top